Архитектура Календаря VK WorkSpace
Введение
В настоящем документе приведено описание архитектуры продукта Календарь VK WorkSpace.
Данный документ предназначен для технических специалистов, которые внедряют или поддерживают приведенные технологические решения:
- системные администраторы;
- специалисты по информационной безопасности.
Документ предполагает наличие технических знаний в области проектирования систем, однако будет полезен и специалистам бизнес-подразделений.
Сокращения и определения
| Наименование | Определение |
|---|---|
| БД | База данных |
| Сайдкар | Разделение функций приложения в отдельный процесс |
| CalDAV | Протокол для синхронизации данных календаря и адресной книги между почтовым сервером и клиентом |
| Шардирование | Принцип проектирования базы данных, при котором данные разбиваются на части и размещаются на разных шардах, что способствует масштабируемости приложения |
Верхнеуровневая архитектура
Запросы пользователей поступают на балансировщик, который отвечает за прием и распределение пользовательских запросов на бэкенд Календаря VK WorkSpace, в свою очередь балансировщик отправляет запросы на отдачу динамически генерируемых веб-страниц и статических файлов для передачи в веб-клиент.
Бэкенд Календаря VK WorkSpace состоит из множества различных компонентов (будут рассмотрены ниже), которые отвечают за определенную часть бизнес-логики: межсистемное взаимодействие, миграции, отправка уведомлений и т.д.
Примечание
Авторизация и аутентификация пользователей выполняется группой сервисов swa на стороне продукта Почта VK WorkSpace.
Сервисы системы
Сервисы обработки входящих запросов
Все входящие запросы поступают на сервис балансировки и проксирования calendar-nginx, который, в свою очередь, перенаправляет запрос на необходимый сервис.
Сервис calendar-nginx взаимодействует с :
- caldavapi — для синхронизации календаря с внешними клиентами по протоколу CalDav;
- calendar-gobi — для получения изменений из Exchange при синхронизации;
- calendarapi — для обработки входящих запросов и перенаправления на необходимый сервис.
Сервисы бэкенда
Сервисы для синхронизации по CalDAV
Для реализации протокола CalDAV реализован микросервис caldavapi, на который приходят запросы клиентов для синхронизации данных, сaldavapi взаимодействует с сервисами:
- icser — при необходимости парсинга ics от клиента;
- calendarapi-internal — для выполнения любых действий над данными в БД (calendarpg);
- zubr — для авторизации в cube (входит в группу сервисов аутентификации и аторизации swa).
Общая схема сервисов приведена на рисунке ниже:
Описание сервисов приведено в таблице ниже:
| Наименование сервиса | Назначение |
|---|---|
| caldavapi | Сервис, реализующий сетевой протокол CalDAV. Используется для синхронизации календаря с внешними клиентами |
| calendarapi-internal | Основной API для межсерверного общения |
| zubr | Cайдкар для работы с профилями пользователей |
| icser | Cервис для разбора .ics файлов |
Сервисы уведомлений
Общая схема сервисов приведена на рисунке ниже:
Описание сервисов приведено в таблице ниже:
| Наименование сервиса | Назначение |
|---|---|
| calendarapi | Основной API для межсерверного общения |
| calendar-notifyapi | Сервис уведомлений. Получает информацию о создании и изменении настроек оповещений событий. Складывает их в очередь |
| calendar-notifier-zubr | Прокси-сервис для доступа к Tarantool. Содержит в себе логику работы с шардированием |
| calendar-notify-tnt-queue | Очередь рассылки уведомлений Календаря |
| calendar-notifyd | Демон, разбирающий очередь уведомлений. Получает актуальные на текущий момент оповещения и передает в почтовую и push-системы |
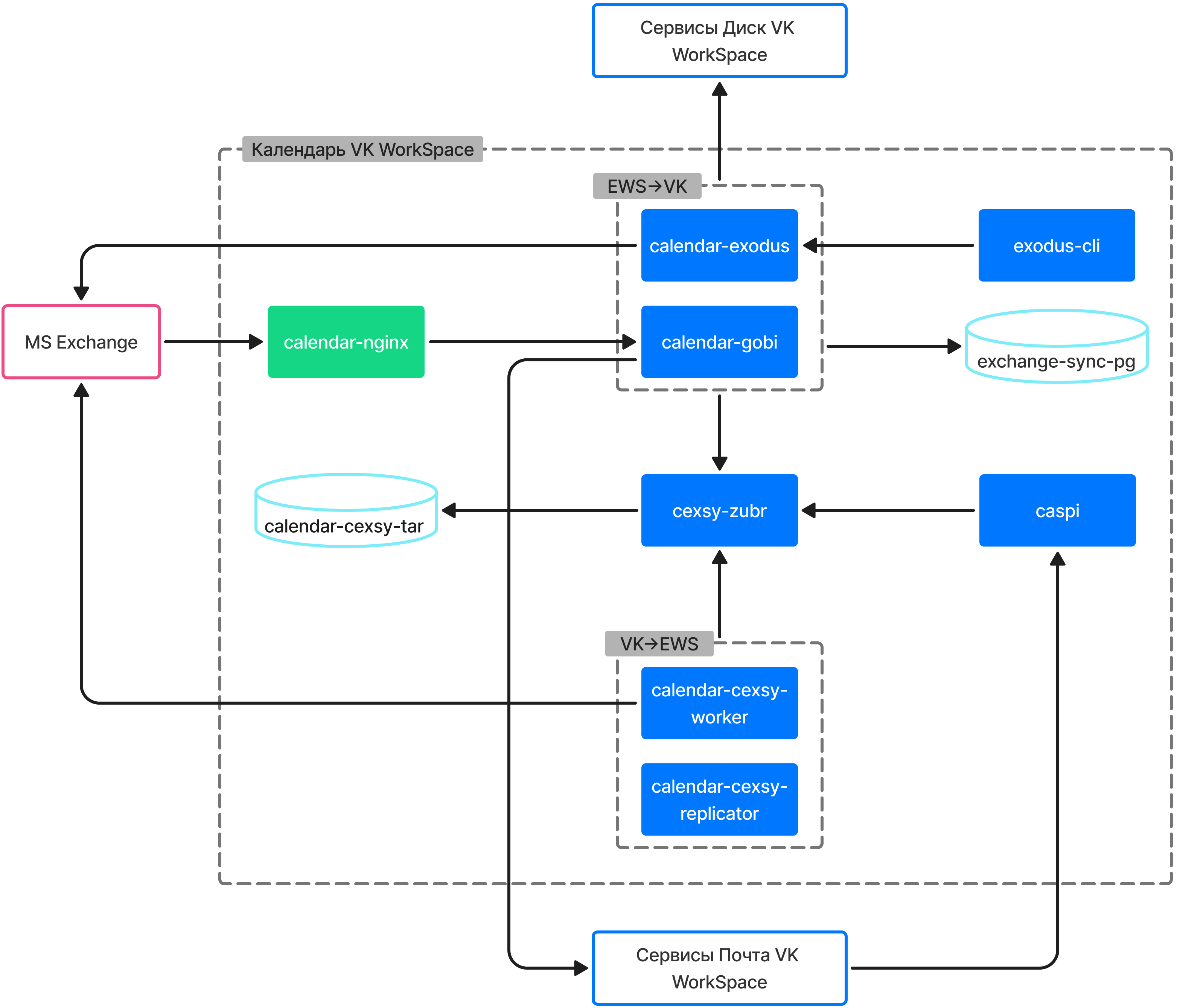
Сервисы синхронизации с MS Exchange
Общая схема сервисов приведена на рисунке ниже:
Описание сервисов приведено в таблице ниже:
| Наименование сервиса | Назначение |
|---|---|
| calendar-exodus | Cервис для миграции календарей из Exchange и подписки на синхронизацию календарей |
| exodus-cli | Клиент для работы с exodus и gobi. Поддерживает как миграцию, так и подписку на изменения |
| calendar-gobi | CallBack сервис для получения изменений из Exchange. Выполняет аналогичную с exodus работу, отличается перманентной работой с изменениями Exchange |
| calendar-caspi | Сервис служит публичным API для сервиса cexsy. Возвращает информацию о синхронизированных календарях |
| calendar-cexsy-tar | Очередь синхронизации событий календаря при миграции из других систем |
| cexsy-zubr | Прокси-сервис для доступа к Tarantool. Содержит в себе логику работы с шардированием |
| calendar-cexsy-worker | Сервис, отправляющий календарные изменения в Exchange |
| calendar-cexsy-replicator | Сервис-реплика calendarpg, для получения всех изменений основной календарной базы для отправки их в воркера |
| exchange-sync-pg | БД для синхронизации календаря с MS Exchange |
Сервисы обработки .ics запросов
Общая схема сервисов приведена на рисунке ниже:
Описание сервисов приведено в таблице ниже:
| Наименование сервиса | Назначение |
|---|---|
| icser | Cервис для разбора .ics файлов |
| ics-router | Балансировщик нагрузки между сервисами icser |
| calendarapi-internal | Основной API для межсерверного общения |
| calendarpg | Главная БД Календаря |



